edex-ui
开源地址:
https://github.com/GitSquared/edex-ui
eDEX-UI 可以安装在linux、Windows、MacOS操作系统上面。
受电影《创战记》的特效启发,尤其是会议室的场景,给咱带来的灵感超棒!eDEX-UI项目一开始就想搞点特别的,就是“少点艺术味儿,多点实用软件的dx-ui”。不过,这项目虽然看着有未来主义那味儿,但也没光顾着好看,它还很实在地想着得有点功能性,在咱们日常生活中能用得上。说白了,它就是想把科幻小说里的用户体验(UXs)拉到咱普通人身边,让这些高科技玩意儿走进主流生活。

Windows Terminal
下载地址:微软商店(Microsoft Store)
以前在 Windows 系统里,自带的 CMD 工具真是难用得很,模样也不好看,跟 Linux、Mac 那又好看又好用的终端一对比,差距太大了,所以很多人都得额外装第三方工具来替代它。
到了 2022 年,微软终于搞出个好东西,推出了一款超厉害的新终端——Windows Terminal。这玩意儿功能超多,有那种透亮的亚克力效果,能开好多标签页,还支持 Unicode 字符和自带的等宽字体,甚至能跑一些 Linux 命令,基本日常用它就足够了。想装的话超简单,打开 Microsoft Store 一搜,点安装就行。

PowerShell
PowerShell 也是 Windows 的一个终端工具,通过一些配置和工具也能达到美观和实用的效果。
参考:
XShell
XShell 是一款超好用的终端工具,特别受欢迎,由 NetSarang 公司开发,自夸说是业界数一数二的 SSH 客户端。
官网是 ,学生和非商业用途的个人可以免费用,直接去官网下载就行。这公司还有不少配套工具,像 STP、FTP 这些,也都挺好用的。

Fluent Terminal
Fluent Terminal 是Windows平台上的一个超好看的终端模拟器,是用UWP技术开发的,颜值爆表。
它在GitHub上是开源的,地址是,大家都能去看。同时,你也可以直接在Microsoft Store里搜索它的名字来安装,超级方便。

Hyper

Hyper 是个基于 Electron 的跨平台终端应用,配置方便,插件多,界面也很漂亮。不过,Electron 应用普遍存在的问题是资源消耗较大,打开和响应速度不如之前介绍的那些工具快。但它的扩展性很强,有强大的自定义能力,值得尝试。它在 GitHub 上开源,链接是:。
Cmder

在 Windows Terminal 推出前,Cmder 可以说是 cmd 的不错替代品,非常受欢迎。它有更友好的界面和更丰富的功能,还内置了 Git,支持部分 Linux 命令。官网是 ,同时也在 GitHub 上开源,链接是:。
Tabby

Tabby(以前叫 Terminus)是一个很厉害的终端模拟器,也是 SSH 和串行客户端,Windows、macOS 和 Linux 系统都能用。它基于 Electron 开发,原生支持 Windows 的 Fluent 背景,设置都是通过 GUI,对用户很友好。
官网是 ,在 GitHub 上开源,链接是:。总之,Tabby 是个很值得尝试的终端工具。
WindTerm

WindTerm 是一款专业的跨平台开源终端,支持 SSH、Sftp、Shell、Telnet 和 Serial,用 C 语言编写。它完全免费,可用于商业和非商业用途,没有限制,源代码在 Apache-2.0 许可下提供。
感兴趣的朋友可以访问它的GitHub页面:。作者也在博客 上分享了不少关于 WindTerm 的文章,大家可以去看看。
Wrap

一款颜值和功能都很在线的终端工具。
官网:
开源在 Github:https://github.com/warpdotdev/Warp
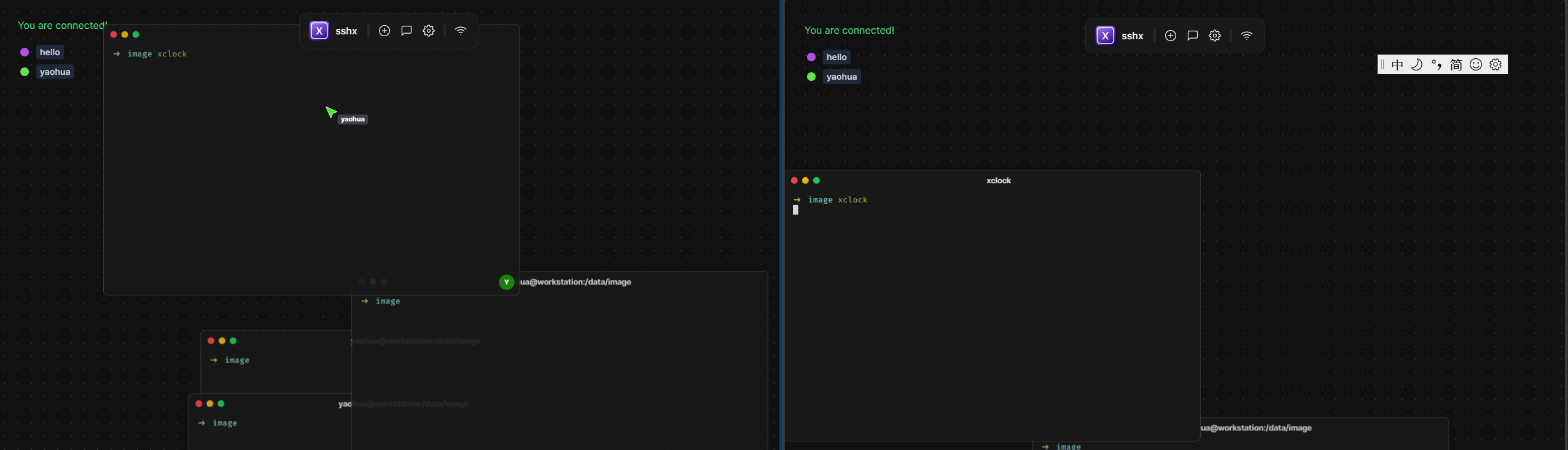
sshx



一款可以将你的终端共享的工具。
开源在 GitHub:https://github.com/ekzhang/sshx
IShell


iShell 的官网是 。
它的特点包括:有 AI 助力,不用担心忘记命令。有免费版和付费版,免费版能永久使用。轻量、高性能,界面简洁美观,还自带本地终端。跨平台,支持 Windows、macOS 和 Linux,安卓和 iOS 版本正在开发中。有命令市场,用户可以上传通用脚本,避免重复编写,可直接下载使用。
总结
工具是刀,怂逼拿再帅的刀也切不动菜!要么沉下心学命令行本质,要么老实蹲回GUI婴儿区喝奶——别™在技术圈当截图行为艺术家!(摔键盘走人) ——-deepseek
往期推荐

















