VShell下载链接
链接: https://pan.baidu.com/s/1LGb4RPgxmJPDEdZlaHQOkA 提取码: ju5z
图表呈现(精简对比表)
| 对比维度 | vshell | Cobalt Strike(CS) |
|---|---|---|
| 工具状态 | GitHub 下架、闭源、版本内部传播 | 官方维护、插件生态成熟 |
| 核心优势 | 操作流畅、适配前期打点 / 隧道搭建、Linux 原生支持 | 插件多、横向手段丰富、可修改特征、适配后渗透 |
| Linux 支持 | 无需插件,功能完善 | 依赖第三方插件,功能有限 |
| 适用阶段 | 渗透测试前期(打点、隧道) | 渗透测试后期(后渗透、横向移动) |
首先打开网盘链接,下载相关的文件,上传到你自己的vps或者本地虚拟机中,这里我使用的是kali虚拟机
![图片[1]-【红队工具】VShell v4.9.3 高级版,国产C2工具下载及使用-泷羽Sec](https://longyu-1312988675.cos.ap-shanghai.myqcloud.com/myImg/image-20251030141310083.avif)
然后修改配置文件使用命令
vi ./conf/setting.conf
![图片[2]-【红队工具】VShell v4.9.3 高级版,国产C2工具下载及使用-泷羽Sec](https://longyu-1312988675.cos.ap-shanghai.myqcloud.com/myImg/image-20251030141249128.avif)
重点关注这两个地方,一个是账号密码,你需要配置好你的账号密码,这里我就使用默认的,上面的那个jwt根据作者提示就留空
web_username=admin
web_password=qwe123qwe
![图片[3]-【红队工具】VShell v4.9.3 高级版,国产C2工具下载及使用-泷羽Sec](https://longyu-1312988675.cos.ap-shanghai.myqcloud.com/myImg/image-20251030172658720.avif)
还有一个启动的端口信息
![图片[4]-【红队工具】VShell v4.9.3 高级版,国产C2工具下载及使用-泷羽Sec](https://longyu-1312988675.cos.ap-shanghai.myqcloud.com/myImg/image-20251030173253193.avif)
我们执行这个文件的时候,发现没有权限,需要给它赋予一个执行权限
chmod +x ./v_linux_arm64
![图片[5]-【红队工具】VShell v4.9.3 高级版,国产C2工具下载及使用-泷羽Sec](https://longyu-1312988675.cos.ap-shanghai.myqcloud.com/myImg/image-20251030141850985.avif)
再执行的时候,这里又出现了一个错误
![图片[6]-【红队工具】VShell v4.9.3 高级版,国产C2工具下载及使用-泷羽Sec](https://longyu-1312988675.cos.ap-shanghai.myqcloud.com/myImg/image-20251030141831725.avif)
“exec format error” 是因为 你在 x86/x64 架构的 Kali 上,运行了 ARM64 架构的程序
如果你的需求是 “在 Kali 上测试 ARM 架构的程序”,需安装 QEMU 模拟器(模拟 ARM 环境)
![图片[7]-【红队工具】VShell v4.9.3 高级版,国产C2工具下载及使用-泷羽Sec](https://longyu-1312988675.cos.ap-shanghai.myqcloud.com/myImg/image-20251030142029945.avif)
这样就能正常执行了
![图片[8]-【红队工具】VShell v4.9.3 高级版,国产C2工具下载及使用-泷羽Sec](https://longyu-1312988675.cos.ap-shanghai.myqcloud.com/myImg/image-20251030142333349.avif)
随后找到你kali的ip地址
ip a
![图片[9]-【红队工具】VShell v4.9.3 高级版,国产C2工具下载及使用-泷羽Sec](https://longyu-1312988675.cos.ap-shanghai.myqcloud.com/myImg/image-20251030173205703.avif)
打开浏览器,访问kali的ip以及对应的端口,再输入刚刚你配置文件./conf/setting.conf中的账号免密
10.10.10.173:8082
![图片[10]-【红队工具】VShell v4.9.3 高级版,国产C2工具下载及使用-泷羽Sec](https://longyu-1312988675.cos.ap-shanghai.myqcloud.com/myImg/image-20251030142412347.avif)
来到了管理登录界面,再次输入账号密码
![图片[11]-【红队工具】VShell v4.9.3 高级版,国产C2工具下载及使用-泷羽Sec](https://longyu-1312988675.cos.ap-shanghai.myqcloud.com/myImg/image-20251030142447621.avif)
就能登录成功了
![图片[12]-【红队工具】VShell v4.9.3 高级版,国产C2工具下载及使用-泷羽Sec](https://longyu-1312988675.cos.ap-shanghai.myqcloud.com/myImg/image-20251030142510991.avif)
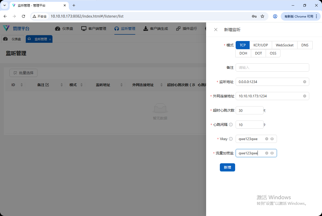
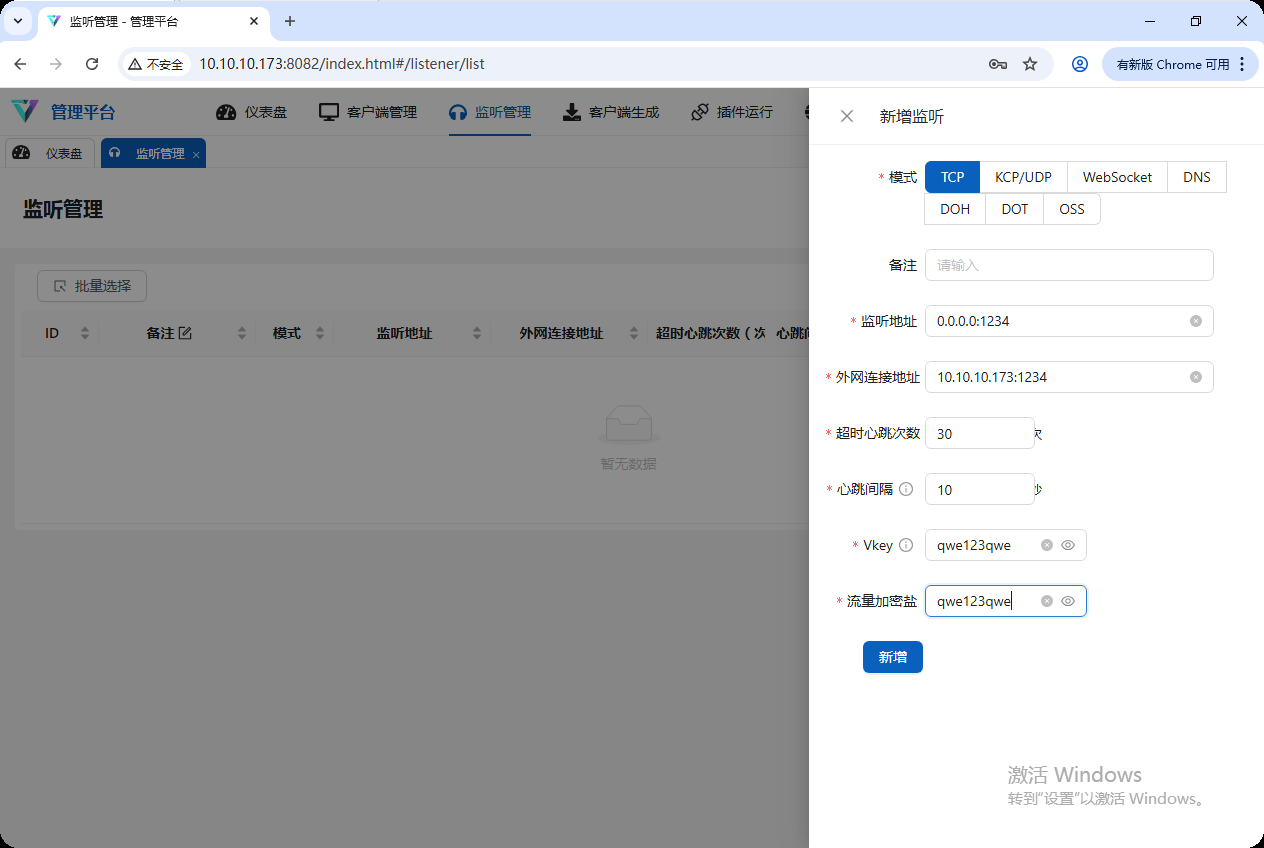
我们创建一个TCP监听器
![图片[13]-【红队工具】VShell v4.9.3 高级版,国产C2工具下载及使用-泷羽Sec](https://longyu-1312988675.cos.ap-shanghai.myqcloud.com/myImg/image-20251030142954152.avif)
在客户端生成选项中生成马
![图片[14]-【红队工具】VShell v4.9.3 高级版,国产C2工具下载及使用-泷羽Sec](https://longyu-1312988675.cos.ap-shanghai.myqcloud.com/myImg/image-20251030143023578.avif)
选择stageless,生成windows正向连接马
![图片[15]-【红队工具】VShell v4.9.3 高级版,国产C2工具下载及使用-泷羽Sec](https://longyu-1312988675.cos.ap-shanghai.myqcloud.com/myImg/image-20251030143139049.avif)
在电脑管家中扫描试试
![图片[16]-【红队工具】VShell v4.9.3 高级版,国产C2工具下载及使用-泷羽Sec](https://longyu-1312988675.cos.ap-shanghai.myqcloud.com/myImg/image-20251030143341227.avif)
双击执行
![图片[17]-【红队工具】VShell v4.9.3 高级版,国产C2工具下载及使用-泷羽Sec](https://longyu-1312988675.cos.ap-shanghai.myqcloud.com/myImg/image-20251030143500741.avif)
在客户端管理中上线成功
![图片[18]-【红队工具】VShell v4.9.3 高级版,国产C2工具下载及使用-泷羽Sec](https://longyu-1312988675.cos.ap-shanghai.myqcloud.com/myImg/image-20251030165336785.avif)
再选择主机管理
![图片[19]-【红队工具】VShell v4.9.3 高级版,国产C2工具下载及使用-泷羽Sec](https://longyu-1312988675.cos.ap-shanghai.myqcloud.com/myImg/image-20251030165325970.avif)
命令执行
![图片[20]-【红队工具】VShell v4.9.3 高级版,国产C2工具下载及使用-泷羽Sec](https://longyu-1312988675.cos.ap-shanghai.myqcloud.com/myImg/image-20251030143722252.avif)
还有像文件管理,屏幕查看和监控就不展示了,可以实时的进行返回截图,太丝滑了。
插件就只有默认携带的几个,可以自己在plugins目录添加
![图片[21]-【红队工具】VShell v4.9.3 高级版,国产C2工具下载及使用-泷羽Sec](https://longyu-1312988675.cos.ap-shanghai.myqcloud.com/myImg/image-20251030195534312.avif)
四种隧道任你选择
![图片[22]-【红队工具】VShell v4.9.3 高级版,国产C2工具下载及使用-泷羽Sec](https://longyu-1312988675.cos.ap-shanghai.myqcloud.com/myImg/image-20251030195607727.avif)
shell 在渗透测试中实用性极强,操作流畅、功能便捷,但目前已从 GitHub 下架,官方闭源且无法二次开发,现存版本多为行业内私下传播。
对比老牌工具 Cobalt Strike(CS),二者各有优势:CS 插件生态丰富,横向渗透手段多、可灵活修改特征;vshell 更适合初始打点与隧道搭建,CS 则更适配后渗透阶段,二者可形成场景互补。
值得一提的是,vshell 对 Linux 系统支持完善,无需额外插件就能实现 Linux 目标上线与后渗透操作;而 CS 需依赖插件才能支持 Linux,且相关功能有限。综合来看,vshell 是高效的前期辅助工具,与 CS 配合使用可提升整体渗透效率。
本文原创于,https://longyusec.com 转载请注明原文链接出处

















